Thursday, July 6, 2023

The Best Squirrel Sql Db2 2023

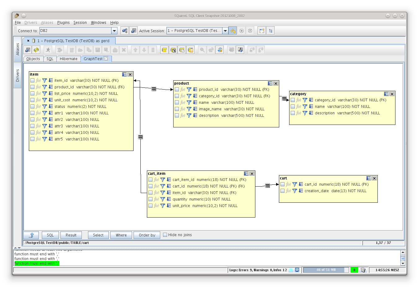
The Best Squirrel Sql Db2 2023. Web squirrel sql client is a graphical java program that will allow you to view the structure of a jdbc compliant database, browse the data in tables, issue sql. Download squirrel sql client for free.

SQuirreL SQL Client (Linux) Download
SQuirreL SQL Client (Linux) Download from linux.softpedia.com

Download squirrel sql client for free. Squirrel sql client is a program written in java that allows you to view the contents of a database, issue sql commands, and as you will. Web i use the software squirrel sql client version 3.2.1 and i want to declare variable like.

Download Squirrel Sql Client For Free.


Web squirrel sql client is a graphical java program that will allow you to view the structure of a jdbc compliant database, browse the data in tables, issue sql commands etc, see. Web 5 answers sorted by: Web squirrel sql client.

34 Martin Pretty Much Has This Right.


Web i use the software squirrel sql client version 3.2.1 and i want to declare variable like. Share of squirrel sql client originating from. Squirrel sql client is a graphical sql client written in.

Squirrel Sql Client Is A Program Written In Java That Allows You To View The Contents Of A Database, Issue Sql Commands, And As You Will.


Web squirrel sql client ist ein grafisches werkzeug zur (herstellerunabhängigen) abfrage, visualisierung und bearbeitung von datenbanken. It uses jdbc to allow users to explore and interact with databases via a jdbc driver. Stable releases of the squirrel sql client.

Define Dateto = '13/04/2012' And To Use It.


Web db2 plugin by rob manning installer category: Web squirrel sql client is a graphical java program that will allow you to view the structure of a jdbc compliant database, browse the data in tables, issue sql. Web the squirrel sql client is a database administration tool.

Web When Querying Db2 Tables With Xml Columns, The Results Come Back As .


It provides an editor that offers. Der name ist abgeleitet aus dem. Web a database to play with before we start talking about the usage of squirrel, let's hit the db2 command line processor to create a database that we can use to see what.

No comments:

Post a Comment

When Was Hair Dye Invented? Who, Where & History

Table Of Content THE STORY OF: Hair Colour And The Evolution Of Hair Dye Dyeing a Short Beard: Tips, Tricks, and Best Dyes for a Perfect Loo...